MySQL DB 생성 및 GRANT문을 이용한 사용자 생성 및 권한 관리
MySQL에서 사용자 생성 및 권한 주는 방법을 정리해보겠다.
먼저 MySQL command line client를 클릭하여 cmd 창을 띄운다.

CREATE USER '사용자명'@'호스트' IDENTIFIED BY '비밀번호';
아래와 같이 명령어를 입력하면 사용자가 생성된다.

GRANT ALL PRIVILEGES ON 데이터베이스명 TO 사용자명;
아래와 같이 명령어를 입력하면 사용자에게 모든 권한을 부여한다.

마지막으로 변경된 권한 설정을 적용한다.

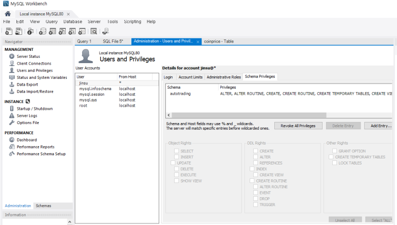
MySQL Workbench에서도 확인할 수 있다.
cmd에서 명령어를 사용하지 않고 여기서도 사용자 생성 및 권한설정도 가능하다.

'IT > DB' 카테고리의 다른 글
| MySQL Workbench에서 Table DDL create 스크립트 확인하는 방법 (2) | 2024.05.11 |
|---|---|
| AWS RDS 구축 (MySQL 연결하기) (1) | 2024.05.06 |
| MySQL DB 생성하는 방법 (1) | 2024.05.01 |
| MySQL 다운로드 및 설치하는 방법(에러날 때) (0) | 2024.04.29 |
| ERD (3) | 2024.03.30 |